Skip to content

Latest commit

 

History

History
93.4 KB

File metadata and controls

93.4 KB
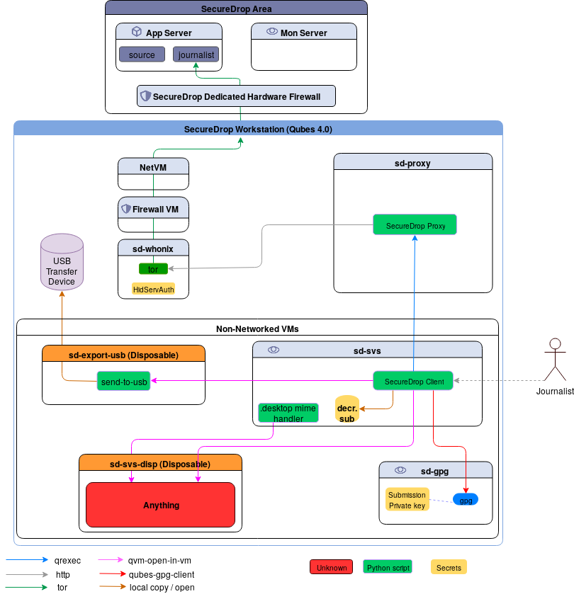
data-flow-diagram.png