The example project mortgage demo that is delivered with the JBoss BPM product.
There are four options available to you for using this demo; local, Docker, Openshift Online and Red Hat CDK OpenShift Enterprise.
The following software is required to run this demo:
- JBoss EAP 7.0 installer
- JBoss BPM Suite 6.4.0.GA deployable for EAP 7
- Git client
- Maven 3.2+
- 7-Zip (Windows only): to overcome the Windows 260 character path length limit, we need 7-Zip to unzip the BPM Suite deployable.
-
Add products to installs directory.
-
Run 'init.sh' or 'init.bat' file. 'init.bat' must be run with Administrative privileges.
-
Start JBoss BPMS Server by running 'standalone.sh' or 'standalone.bat' in the /target/jboss-eap-6.4/bin directory.
-
Login to http://localhost:8080/business-central
- login for admin, appraisor, broker, and manager roles (u:bpmsAdmin / p:bpmsuite1!) -
Mortgage Loan demo pre-installed as project.
-
Process and Task dashboard pre-filled with mock data optional now.
-
You can pre-load the BPM Suite Mortgage project with multiple pre-configured process instances, some will run through the rejected path, some will be waiting for you in the various human task when you login. To inject these pre-configured requests just run the client jar from a command line shell. You can run the following command from the 'support' directory:
java -jar jboss-mortgage-demo-client.jar bpmsAdmin bpmsuite1!
Running this demo in a container on any OpenShift Container Platform is available at Red Hat Demo Central.
The following steps can be used to configure and run the demo in a container
-
Add product installer to installs directory.
-
Run the 'init-docker.sh' or 'init-docker.ps1' file.
-
Start the container:
docker run -it -p 8080:8080 -p 9990:9990 jbossdemocentral/bpms-mortgage-demo -
Login to http://<DOCKER_HOST>:8080/business-central
- login for admin, appraisor, broker, and manager roles (u:bpmsAdmin / p:bpmsuite1!)
-
Mortgage Loan demo pre-installed as project.
-
Process and Task dashboard pre-filled with mock data optional now.
-
You can pre-load the BPM Suite Mortgage project with multiple pre-configured process instances, some will run through the rejected path, some will be waiting for you in the various human task when you login. To inject these pre-configured requests, invoke the client jar by executing a command in the most recently started container by running the following command in a new command line shell.
docker exec -it $(docker ps -lq) java -jar support/jboss-mortgage-demo-client.jar erics bpmsuite1!
Additional information can be found in the jbossdemocentral docker developer repository
The following functionality is covered:
-
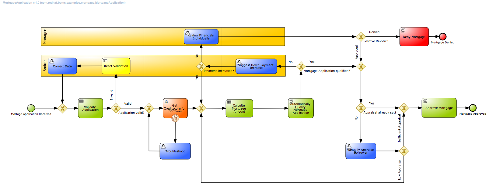
One advanced process.
-
Four Human Tasks assigned to 3 different roles
-
Use of Swimlanes to assign a task to the user who previously took ownership
-
Several guide business rules
-
Several technical rules
-
A guided web decision table
-
Several Script Tasks for Java work
-
One Web Service task using SOAP/HTTP
-
Exclusive use of the BPMS Data Modeler for creating the Java fact model
-
Use of graphic form designer to create 4 forms with an example of javascript validation
-
Helper jar to pre-load with sixteen process instances in various states.
For 'Appraisal' task only, any claimed tasks that are not competed within a minute will be reassigned automatically back into the group for processing.
Note that the entire demo is running default in memory, restart server, lose your process instances, data, monitoring history.
Sources for the demo client jar can be found in the projects directory.
-
7 Steps to Your First Process with JBoss BPM Suite Starter Kit
-
3 shockingly easy ways into JBoss rules, events, planning & BPM
-
Red Hat JBoss BPM Suite - all product demos updated for version 6.0.2.GA release
-
[Red Hat JBoss BPM Suite - installing the Mortgage demo project (video)] (http://www.schabell.org/2013/10/jboss-bpm-suite-install-mortage-demo-video.html)
-
[Red Hat JBoss BPM Suite - get rocking with the all new Mortgage Demo] (http://www.schabell.org/2013/10/jboss-bpm-suite-rocking-the-mortgage-demo.html)
See the tagged releases for the following versions of the product:
-
v2.6.1 - JBoss BPM Suite 6.4.0.GA, JBoss EAP 7.0.0.GA with mortgage demo installed and RH CDK on OSE Cloud install option.
-
v2.6 - JBoss BPM Suite 6.4.0.GA, JBoss EAP 7.0.0.GA with mortgage demo installed and RH CDK on OSE Cloud install option.
-
v2.5 - JBoss BPM Suite 6.3.0, JBoss EAP 6.4.7 with mortgage demo installed and RH CDK on OSE Cloud install option.
-
v2.4 - JBoss BPM Suite 6.2.0, JBoss EAP 6.4.4 with mortgage demo installed and RH CDK on OSE Cloud install option.
-
v2.3 - JBoss BPM Suite 6.2.0, JBoss EAP 6.4.4 and OSE aligned containerization.
-
v2.2 - JBoss BPM Suite 6.2.0, JBoss EAP 6.4.4 and mortgage process installed.
-
v2.1 - JBoss BPM Suite 6.1 with updated mortgage process installed.
-
v2.0 - JBoss BPM Suite 6.1 with mortgage demo installed.
-
v1.9 - JBoss BPM Suite 6.0.3 with automated task reassignment.
-
v1.8 - JBoss BPM Suite 6.0.3 with optional containerized installation.
-
v1.7 - moved to JBoss Demo Central, updated windows init.bat support and one click install button.
-
v1.6 - JBoss BPM Suite 6.0.3 installer with mortgage demo installed.
-
v1.5 - JBoss BPM Suite 6.0.2 installer used, with mortgage demo installed and demo client jar sources added.
-
v1.4 - JBoss BPM Suite 6.0.2 installer used, with mortgage demo installed.
-
v1.3 - JBoss BPM Suite 6.0.2, JBoss EAP 6.1.1, and mortgage demo installed.
-
v1.2 - JBoss BPM Suite 6.0.1, JBoss EAP 6.1.1, and mortgage demo installed.
-
v1.1 - JBoss BPM Suite 6.0.0, JBoss EAP 6.1.1, and mortgage demo installed, mock data question removed.
-
v1.0 - JBoss BPM Suite 6.0.0, JBoss EAP 6.1.1, and mortgage demo installed.
-
v0.7 - JBoss BPM Suite 6.0.0.CR2, JBoss EAP 6.1.1, and mortgage demo installed.
-
v0.6 - JBoss BPM Suite 6.0.0.CR1, JBoss EAP 6.1.1, and mortgage demo installed, optional mock data population.
-
v0.5 - JBoss BPM Suite 6.0.0.CR1, JBoss EAP 6.1.1, and mortgage demo installed, optional mock data population.
-
v0.4 - JBoss BPM Suite 6.0.0.Beta, JBoss EAP 6.1.1, mock data populated in Process and Task dashboard, and mortgage demo installed.
-
v0.3 - JBoss BPM Suite 6.0.0.Beta1, JBoss EAP 6.0, and mortgage demo installed.
-
v0.2 - JBoss BPM Suite ER4, JBoss EAP 6.0, new roles assignment, and mortgage demo installed.
-
v0.1 - JBoss BPM Suite ER3, JBoss EAP 6.0, and mortgage demo installed.

