Skip to content

morrolinux/mpradio-py

Folders and files

NameName
Last commit message
Last commit date

Latest commit

 

History

342 Commits
 
 
 
 
 
 
 
 
 
 
 
 
 
 
 
 
 
 
 
 
 
 

Repository files navigation

mpradio-py

Morrolinux's Pirate radio (PiFmRDS implementation with Bluetooth and mp3 support) for all Raspberry Pi models

Work in progress.

The old implementation deeply relies on external services and it's not very object oriented nor flexible to changes, resulting in it being inconsistent in the user expirience across multiple devices and configurations. This project aims for a total rewrite with some structural changes to make it more modular, and try to integrate dependencies as much as possible for a better management.

COMPATIBILITY NOTICE

This software is tested to work on Debian 10 and previous versions. Debian 11 and subsequent versions won't work due to massive breakage in core dependencies. Feel free to try and port it to the latest Debian if you wish, or just use Debian 10 to avoid any issues.

Features

Exclusively tested on Minimal Raspbian (ARM)

  • Resume track from its playback status hh:mm:ss across reboots (CD-like expirience)
  • Shuffle on/off
  • Display track info over RDS (for both bluetooth playback and music on local storage)
  • Skip song by pressing a push-button (GPIO-connected on pin 5 [BCM 3]) even when playing bluetooth audio
  • Safely power on/off by holding the push-button
  • Stream audio over FM or 3.5mm Jack (As a Bluetooth speaker via jack audio output)
  • Send mp3 files or zip/rar albums to the Pi via Bluetooth
  • Bluetooth OTA file management on the Pi with applications such as "Bluetooth Explorer Lite"
  • Read metadata from mp3 files
  • Play local music in multiple formats [ogg/m4a/mp3/wav/flac]
  • Read Only mode for saving sdcard from corruption when unplugging AC
  • PiFmAdv (default)(experimental) implementation for better signal purity
  • Multiple remotes available (GPIO pushbutton / Bluetooth Android App / Control Pipe via shell)
  • Update just mpradio by sending mpradio-master.zip via Bluetooth (Update via App will be soon available)
  • Bluetooth companion app for android (Work in progress...)

Installation

git clone https://github.com/morrolinux/mpradio-py.git mpradio

cd mpradio/install && sudo bash install.sh

Configuration

By default, mpradio will always be running automatically after boot once installed. No additional configuration is needed. However, you can change the FM streaming frequency (which is otherwise defaulted to 88.0) by placing a file named pirateradio.config in the root of a USB key (which of course, will need to stay plugged for the settings to be permanent)

default pirateradio.config here: https://github.com/morrolinux/mpradio-py/blob/master/install/pirateradio/pirateradio.config

Optional: Protect your SD card from corruption by setting Read-Only mode.

use utility/roswitch.sh as follows:

sudo bash roswitch.sh ro to enable read-ony (effective from next boot)

sudo bash roswitch.sh rw to disable read-only (effective immediately)

Known issues

  • Due to a design flaw in BCM43438 WIFI/BT chipset, you might need to disable WiFi if you experience BT audio stuttering on Pi Zero W and Pi 3: raspberrypi/linux#1402 - you can switch onbloard WiFi on/off using wifi-switch command (even via Bluetooth link on the Android companion app typing in "settings" > "command" section)
  • Boot can take as long as 1m30s on the Pi 1 and 2 due to BT UART interface missing on the board. Reducing systemd timeout with echo "DefaultTimeoutStartSec=40s" >> /etc/systemd/system.conf should help

Usage

It (should) work out of the box. You need your mp3 files to be on a FAT32 USB stick (along with the pirateradio.config file if you want to override the default settings). You can safely shut down the Pi by holding the push button or via App, and waiting for about 5 seconds until the status LED stops blinking. If you add new songs on the USB stick, they won't be played until the current playlist is consumed. You can "rebuild" the playlist (looking for new recently added files) if needed:

  • Via App

or

  • Simply delete playlist.json and library.json from your USB stick when you add new songs to it.

Also, please remember that (though it would be probably illegal) you can test FM broadcasting by plugging a 20cm wire on the GPIO 4 of your Pi.

Control pipe

You can perform certain operations while mpradio.service is running by simply writing to /tmp/mpradio_bt

Example:

  • Playback control: echo "previous|next|resume|pause" > mpradio_bt
  • System commands: echo "poweroff|reboot" > mpradio_bt

Bluetooth companion app

You can find the source code here OR you can test an alpha build (v0.3) here

Here's how it works:

  1. Install the App
  2. Pair the Pi with your phone (via Android settings)
  3. Open the App

Notes

  • I haven't handled all corner conditions yet, so crashes may occour.
  • Make sure phone's Bluetooth is enabled and your Pi is paired before even starting the app, or it will just crash
  • Not all features have been implemented as of yet
  • You don't need your phone to be connected to the Pi when you start the app. Just paired is fine.

Contributing

Guidelines

One important requirement is for the program to be mostly testable on your developement machine instead of having to be copied to a Pi each time for testing. This speeds things up, from developing to testing and debugging. To acheive this, I've put platform checks within the code which should be run differently on a Pi rather than on a PC. If you happen to create logic which is supposed to be tested only on a Pi, please insert a platform check not to produce any execution errors on a PC.

Path

If you're testing on your computer, please cd to the mpradio/src folder and run ./mpradio.py

Debugging / Troubleshooting

Services

mpradio is launched as a service (via systemd) upon each boot.

To check whether the service is running or not:

$ sudo systemctl status mpradio

To start or stop the service:

$ sudo systemctl [start/stop] mpradio

Bluetooth

Bluetooth connection logs are found at /var/log/bluetooth_dev.

If the Raspberry Pi is not showing up as a Bluetooth device, check whether the interface is UP, and that the bt-setup script is running:

$ hciconfig

$ sudo systemctl status bt-setup

If you are having issues with pairing Bluetooth for audio, please also check if simple-agent service is running:

$ sudo systemctl status simple-agent

If you are having issues with Bluetooth not connecting once it's paired, please check whether bluealsa is running or not:

$ sudo systemctl status bluealsa

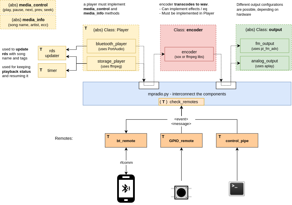
A simple schematic of how things work together:

MPRadio schematic

And classes:

MPRadio classes

Warning and Disclaimer

mpradio relies on PiFmAdv for FM-Streaming feature. Please note that in most states, transmitting radio waves without a state-issued licence specific to the transmission modalities (frequency, power, bandwidth, etc.) is illegal. Always use a shield between your radio receiver and the Raspberry. Never use an antenna. See PiFmAdv Waring and Disclamer for more information.

About

Morrolinux's Pirate radio (PiFmAdv wrapper with Bluetooth and mp3 support) - Stream music to your car's FM radio or use it as a Bluetooth speaker via headphone jack

Resources

Stars

Watchers

Forks

Packages

 
 
 

Contributors