一个想让你测试加密流量像明文一样简单高效的 Burp 插件
English |
Wiki |
Download |
FAQ |
Issue
- 自动化解密流量:写好自定义 hook 后,插件会自动化解密后续代理的流量。
- 与安全工具联动:支持与 sqlmap、xray 的联动,让你更高效地发现潜在的安全漏洞。
- 支持Burp多模块:适用于 Burp 的多个模块,如 Intruder、Proxy、Repeater 和 Scanner。
- 其他小功能:Bypass Host Check、Bypass Auth Of Path、Parse Swagger Api Doc...
- 渗透测试中发现网站的 HTTP 报文做了加密。
- 加密逻辑较为复杂,如加密算法组合、自定义算法和动态密钥等。
- 想要使用扫描器,支持其对明文请求扫描,扫描请求发出后获得明文响应。
- 你可以逆向出网站的加解密逻辑(包括通过 hook 方式调用客户端代码),并具备一定的代码能力。
- ...
自动解密
启动后代理的请求/响应自动解密,并且将解密后的请求转发到 Repeater 后发送,得到的是明文响应。
联动sqlmap
右键将解密后的明文请求发送给 sqlmap,sqlmap就可以扫描明文请求,并得到解密后的响应。
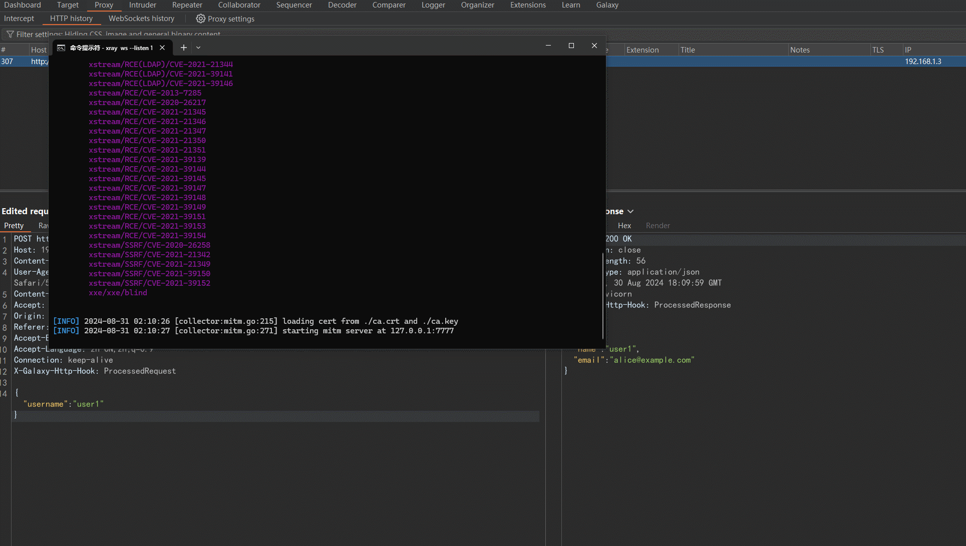
联动xray
右键将解密后的明文请求发送给 xray,xray就可以扫描明文请求,并得到解密后的响应。
如果该项目对你有帮助,请 star
插件下载:Download
插件安装:Extensions -> Add -> Select File -> Next
自行构建: build.gradle -> shadowJar(gradlew shadowJar)
注意事项:
请先阅读 FAQ 和 历史Issue,无法解决可以提交 Issue 或添加微信 outlaws_bai (请备注 Galaxy)。
如果你觉得 Galaxy 好用,欢迎支持,让项目走得更远,功能更强!



