You signed in with another tab or window. Reload to refresh your session.You signed out in another tab or window. Reload to refresh your session.You switched accounts on another tab or window. Reload to refresh your session.Dismiss alert
{{ message }}
This repository was archived by the owner on May 22, 2023. It is now read-only.
Tim Veil edited this page Jun 10, 2020
·
3 revisions
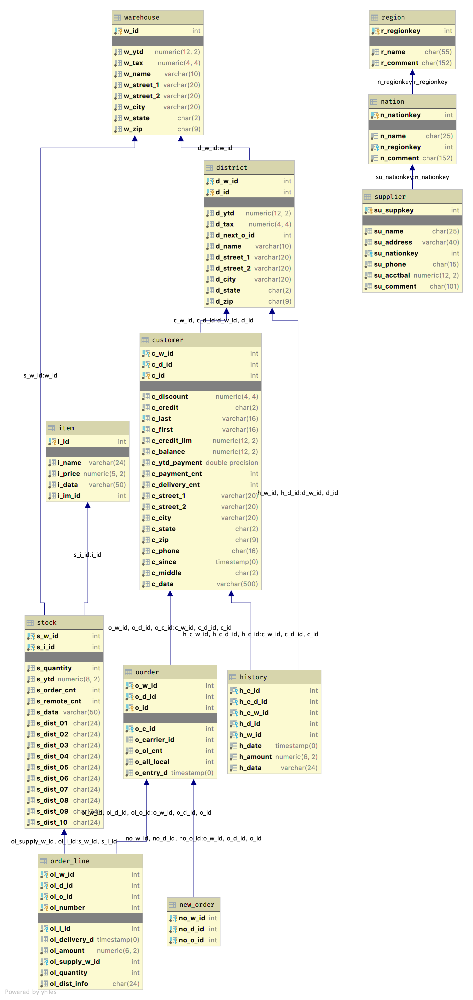
CH-benCHmark
This benchmark bridges the gap between the established single-workload suites of TPC-C for OLTP and TPC-H for OLAP, and executes a complex mixed workload: a transactional workload based on the order entry processing of TPC-C and a corresponding TPC-H-equivalent OLAP query suite run in parallel on the same tables in a single database system. As it is derived from these two most widely used TPC benchmarks, the CH-benCHmark produces results highly relevant to both hybrid and classic single-workload systems.